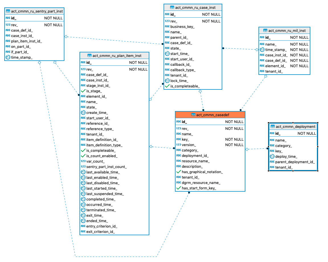
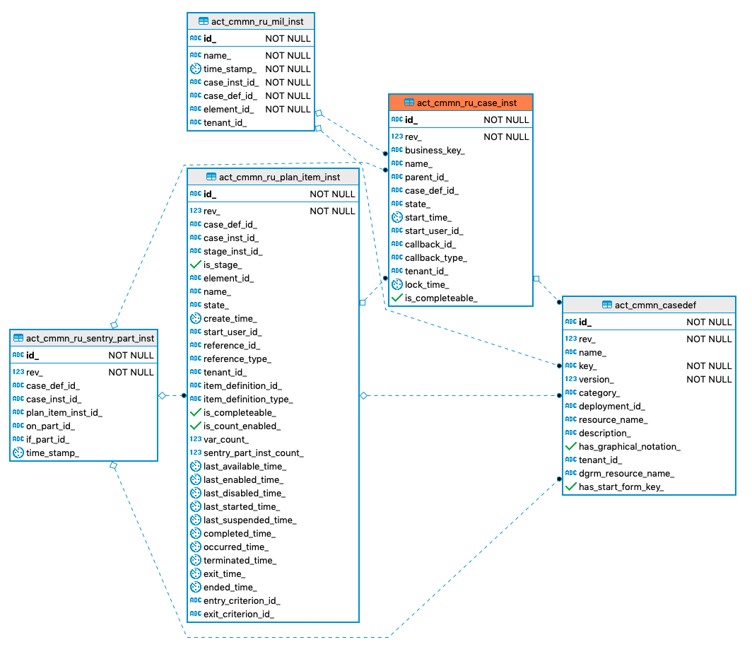
CMMN Engine Tables

ACT_CMMN_CASEDEF

ACT_CMMN_DATABASECHANGELOG

ACT_CMMN_DATABASECHANGELOGLOCK

ACT_CMMN_DEPLOYMENT

ACT_CMMN_DEPLOYMENT_RESOURCE

ACT_CMMN_HI_CASE_INST

ACT_CMMN_HI_MIL_INST

ACT_CMMN_HI_PLAN_ITEM_INST

ACT_CMMN_RU_CASE_INST

ACT_CMMN_RU_MIL_INST

ACT_CMMN_RU_PLAN_ITEM_INST

ACT_CMMN_RU_SENTRY_PART_INST
